| 일 | 월 | 화 | 수 | 목 | 금 | 토 |
|---|---|---|---|---|---|---|
| 1 | 2 | 3 | 4 | 5 | 6 | |
| 7 | 8 | 9 | 10 | 11 | 12 | 13 |
| 14 | 15 | 16 | 17 | 18 | 19 | 20 |
| 21 | 22 | 23 | 24 | 25 | 26 | 27 |
| 28 | 29 | 30 | 31 |
- 데이터베이스시스템
- 코딩테스트준비
- node.js
- 파이썬프로그래밍기초
- 코딩테스트
- 유노코딩
- redis
- 개발자취업
- mongoDB
- Git
- nestjs
- CSS
- 항해99
- HTML
- TiL
- 파이썬
- 프로그래머스
- 방송대
- 코드잇
- 방송대컴퓨터과학과
- JavaScript
- 오픈소스기반데이터분석
- 엘리스sw트랙
- Azure
- aws
- 99클럽
- 중간이들
- Python
- 꿀단집
- 클라우드컴퓨팅
- Today
- Total
배꼽파지 않도록 잘 개발해요
N + 1 쿼리 MySQL로 직접 눈으로 확인해보자 본문
N+1 문제란?
N+1 문제는 ORM을 사용할 때 자주 발생하는 성능 저하 현상이다.
한 번의 쿼리로 여러 데이터를 가져온 뒤, 각 데이터마다 개별 쿼리를 추가 실행하면서
총 N+1번의 쿼리가 발생하는 상황을 말한다.
- N = 조회된 레코드 수 (행의 개수)
- +1 = 이를 조회하기 위한 최초의 메인 쿼리
즉, 초기 쿼리 1번 + 레코드 개수 N번 = 총 N + 1번의 쿼리가 실행된다.
*** ORM: Object-Relational Mapping(객체-관계 매핑)의 약자
객체와 관계형 데이터베이스의 데이터를 자동으로 매핑해주는 것
MySQL에서 직접 데이터를 넣고 실행해 보면서, 실제로 쿼리 횟수가 얼마나 늘어나는지 수치로 확인해보았다.
간단하게 데이터 3개로 테스트 하기
1. 스키마 생성
CREATE TABLE authors (
id INT AUTO_INCREMENT PRIMARY KEY,
name VARCHAR(100) NOT NULL
);
CREATE TABLE blogs (
id INT AUTO_INCREMENT PRIMARY KEY,
title VARCHAR(100) NOT NULL,
author_id INT,
FOREIGN KEY (author_id) REFERENCES authors(id)
);
2. 데이터 넣기
INSERT INTO authors (name) VALUES ('Kim'), ('Lee'), ('Park');
INSERT INTO blogs (title, author_id) VALUES
('Post A', 1),
('Post B', 2),
('Post C', 3);
3. N + 1 발생 상황 재현
-- (1) 블로그 전체 조회 → 쿼리 1번
SELECT * FROM blogs;
-- (2) 각 블로그 작성자 개별 조회 → 블로그 수(N)만큼 추가 쿼리
SELECT * FROM authors WHERE id = 1;
SELECT * FROM authors WHERE id = 2;
SELECT * FROM authors WHERE id = 3;

이렇게 하면 블로그가 3개일 때, 실제로는 총 4번(N + 1번) 쿼리가 실행된다.
- 1(blogs) + 3(authors) → 총 4번 실행
4. JOIN으로 최적화

이제 쿼리 1번으로 동일한 데이터를 가져올 수 있다.
하지만 데이터가 3개밖에 없어서 실감이 잘 나지 않았다.
다량의 데이터가 있을 경우 더 효과적일 것 같아 데이터 규모를 늘려서 테스트해봤다.
데이터 수를 키워서 테스트 하기
1. 데이터 넣기 (authors 1,000 / blogs 10,000)
스키마는 앞에서 만들어 놓았으므로 스킵한다.
더미 데이터를 삽입한다.
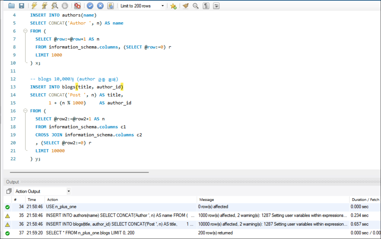
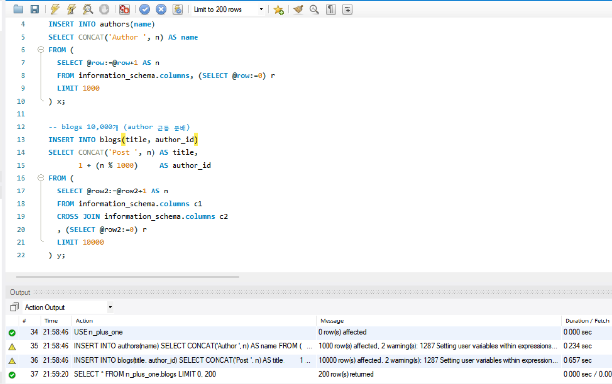
USE n_plus_one;
-- authors 1,000명
INSERT INTO authors(name)
SELECT CONCAT('Author ', n) AS name
FROM (
SELECT @row:=@row+1 AS n
FROM information_schema.columns, (SELECT @row:=0) r
LIMIT 1000
) x;
-- blogs 10,000개 (author 균등 분배)
INSERT INTO blogs(title, author_id)
SELECT CONCAT('Post ', n) AS title,
1 + (n % 1000) AS author_id
FROM (
SELECT @row2:=@row2+1 AS n
FROM information_schema.columns c1
CROSS JOIN information_schema.columns c2
, (SELECT @row2:=0) r
LIMIT 10000
) y;

1) 작가(authors) 1,000명 생성
- CONCAT('Author ', n)으로 "Author1", "Author2", ... "Author1000" 형태의 이름 생성
- @row 변수를 1씩 증가시켜서 순번 만들기
- 시스템 테이블인 information_schema.columns를 활용해 충분한 행 수 확보
2) 블로그 글(blogs) 10,000개 생성
- 1 + (n % 1000)으로 균등분배를 하는데,
- n % 1000은 0~999를 반복하므로 1을 더해서 1~1000 범위로 만든다.
- 그래서 각 작가당 정확히 10개씩 글이 할당된다.
- CROSS JOIN으로 충분한 행을 생성한다.
- information_schema.columns c1 CROSS JOIN information_schema.columns c2
- @row2 변수로 1, 2, 3, 4 ... 순번을 매긴다.
- 처음 10,000개만 가져온다.
- LIMIT 10000 ( n = 1, 2, 3, ... 10000 )
3) 결론
- n = 1 → 1 + (1 % 1000) = 2 → author_id = 2
- n = 2 → 1 + (2 % 1000) = 3 → author_id = 3
- ...
- n = 1000 → 1 + (1000 % 1000) = 1 → author_id = 1 (다시 처음으로!)
SELECT 문으로 조회해보면 현재 데이터 수를 알 수 있다.

아까 데이터 3개를 미리 만들어놓았기 때문에, 각각 1003, 10003개임을 알 수 있다.
2. 쿼리 실행 횟수 측정하기
1) 결과 출력하는 쿼리
FLUSH STATUS;
DELIMITER //
CREATE PROCEDURE n_plus_one_test(IN p_limit INT)
BEGIN
DECLARE v_author_id INT;
DECLARE done INT DEFAULT 0;
DECLARE cur CURSOR FOR
SELECT author_id FROM blogs LIMIT p_limit;
DECLARE CONTINUE HANDLER FOR NOT FOUND SET done = 1;
OPEN cur;
read_loop: LOOP
FETCH cur INTO v_author_id;
IF done = 1 THEN LEAVE read_loop; END IF;
-- N번 개별 조회 (의도적으로 비효율)
SELECT id, name FROM authors WHERE id = v_author_id;
END LOOP;
CLOSE cur;
END//
DELIMITER ;
CALL n_plus_one_test(1000);
SHOW SESSION STATUS
WHERE Variable_name IN ('Questions','Com_select');

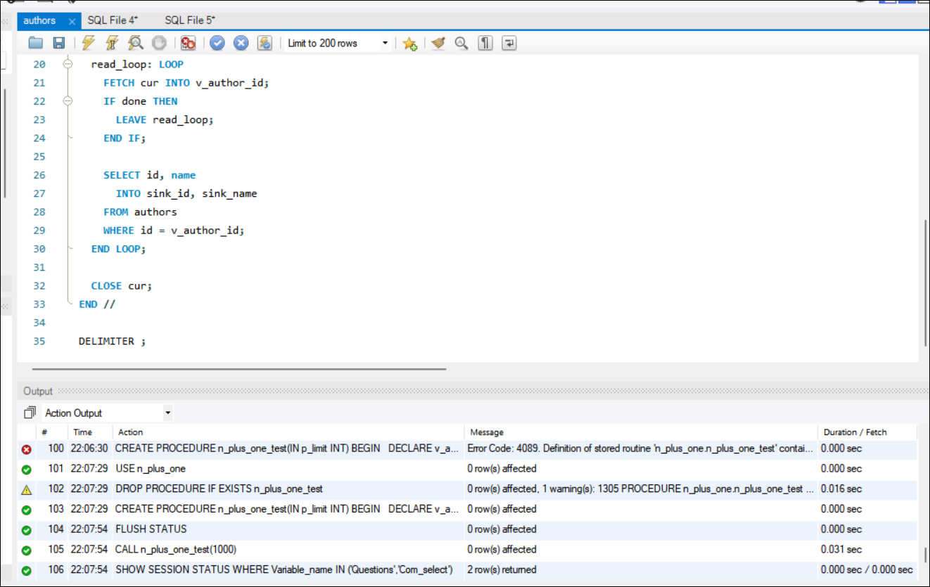
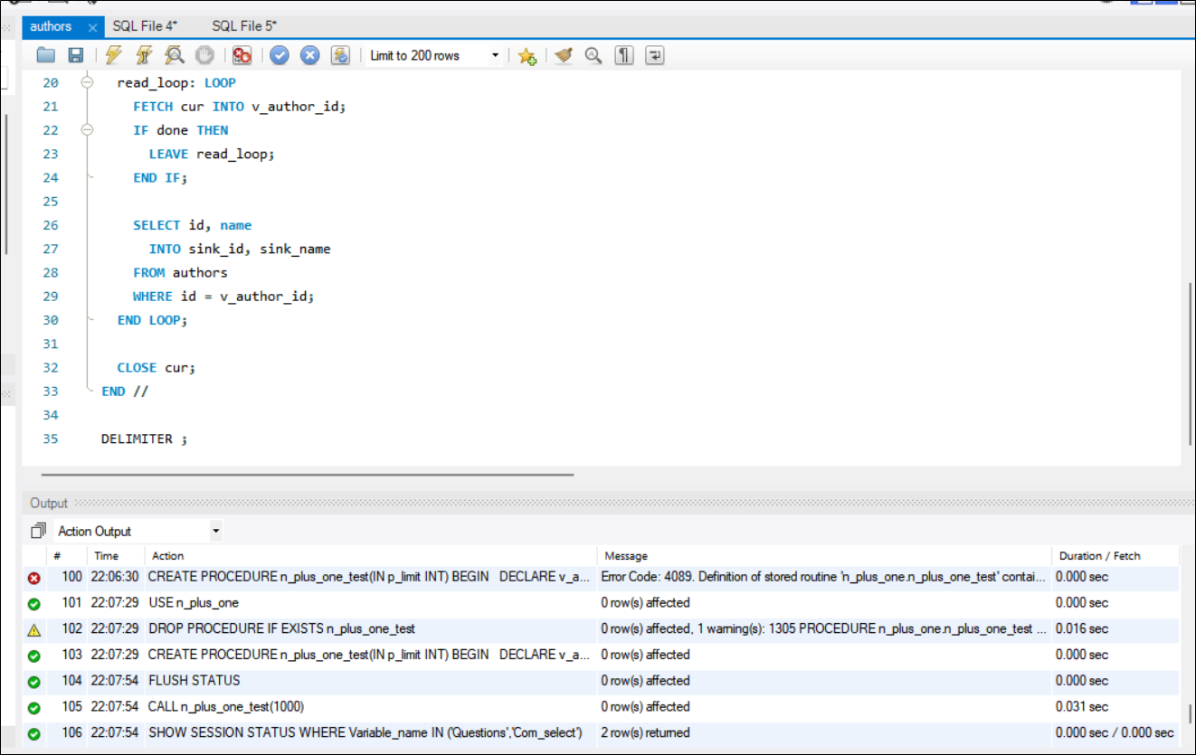
실행하다가 멈췄다. 찾아보니 MySQL 워크벤치의 안전모드에 걸려서 그렇다고 한다.

그리고 어떤 SQL문을 실행하든 에러가 났다.
Error: DBMS Connection is not available이라고 뜬다.
상단 메뉴에서 Server 클릭 후 Reconnect 를 누른다.
2) 결과 출력 방지 쿼리
USE n_plus_one;
DROP PROCEDURE IF EXISTS n_plus_one_test;
DELIMITER //
CREATE PROCEDURE n_plus_one_test(IN p_limit INT)
BEGIN
DECLARE v_author_id INT;
DECLARE done BOOL DEFAULT FALSE;
-- 결과 탭에 찍히지 않도록 변수로 흡수
DECLARE sink_id INT;
DECLARE sink_name VARCHAR(100);
DECLARE cur CURSOR FOR
SELECT author_id FROM blogs LIMIT p_limit;
DECLARE CONTINUE HANDLER FOR NOT FOUND SET done = TRUE;
OPEN cur;
read_loop: LOOP
FETCH cur INTO v_author_id;
IF done THEN
LEAVE read_loop;
END IF;
SELECT id, name
INTO sink_id, sink_name
FROM authors
WHERE id = v_author_id;
END LOOP;
CLOSE cur;
END //
DELIMITER ;

중요한 건 아래처럼 쓰면 결과가 Result Grid에 표기가 되어
탭이 렉걸린 것처럼 마구마구 생성되므로,
SELECT id, name FROM authors WHERE id = v_author_id;
이런 식으로 변수를 선언한 뒤, 안에 저장되도록 해야한다.
DECLARE sink_id INT;
DECLARE sink_name VARCHAR(100);
SELECT id, name
INTO sink_id, sink_name -- 여기에 저장됨
3. 결과 확인
1) N + 1 발생 상황
n_plus_one_test라는 프로시저에 파라미터 1000을 넣는다.
- blogs 테이블에서 처음 1,000개 블로그의 author_id 조회
- 각각에 대해 개별적으로 authors 테이블에서 작가 정보 조회
- 총 1,001번의 쿼리 실행 (1 + 1,000)
FLUSH STATUS;
CALL n_plus_one_test(1000);
SHOW SESSION STATUS
WHERE Variable_name IN ('Questions','Com_select');

Questions
- MySQL 서버가 받은 총 명령문(statement) 수
- 1번: SELECT author_id FROM blogs LIMIT 1000
- 1,000번: SELECT id, name FROM authors WHERE id = ? (개별 조회)
Com_select
- SELECT 명령문만 실행된 횟수
- Questions의 부분집합
→ N+1 발생 상황에서는 Questions: 2, Com_select: 1001로 나왔다.
2) 정상적인 JOIN 쿼리 상황
FLUSH STATUS;
SELECT b.id, b.title, a.id AS author_id, a.name AS author_name
FROM blogs b
JOIN authors a ON a.id = b.author_id
LIMIT 1000;
SHOW SESSION STATUS
WHERE Variable_name IN ('Questions','Com_select');

→ 정상 JOIN 쿼리 상황에서는 Questions: 2, Com_select: 1로 나왔다.
3) 결론 분석
- Question: 2 (둘 다 동일)
| N + 1 쿼리 | 정상 JOIN 쿼리 |
|
|
- Com_select : 1 vs 1001
| N + 1 쿼리 | 정상 JOIN 쿼리 |
|
|
'BackEnd > Database' 카테고리의 다른 글
| NestJS + Mongoose: Feed 썸네일 추출 과정에서 겪은 문제와 해결기 (0) | 2025.09.08 |
|---|---|
| Mongoose N+1 문제 해결로 8배 성능 향상 (0) | 2025.08.26 |
| stateful과 stateless (0) | 2024.12.29 |
| [Redis] Redis 클라이언트는 기본적으로 로컬 Redis 서버에 연결됨 (0) | 2024.09.10 |
| [Redis] Redis Cloud와 Redis Insignt 차이점 및 사용해보기 (0) | 2024.09.10 |